算王安裝算量軟件無鎖版最新版是款擁有著獨立平臺的安裝算量工具。算王安裝算量軟件無鎖版不需要安裝CAD軟件就可以導入圖紙算量,并且可以根據數據查找圖紙來源。算王安裝算量軟件無鎖版中還具備運算速度快、操作簡單、上手容易的特點。

算王安裝算量軟件無鎖版軟件功能
1、軟件帶有當前工程量計算表,便于及時查看當前構件工程量及相關計算信息。
2、軟件匯總表配有多種表格式樣,可以按用戶不同需要進行分類匯總。
3、匯總分級查看,便于查找工程量來源。
4、軟件計算表可以針對當前數據反查對應的圖形信息,便于對量。
5、軟件計算表可以及時導入EXCEL中進行自主編輯和修改。
算王安裝算量軟件無鎖版軟件特色
【計算規則和相關引用】
通過計算規則和相關項可以實現算一種量同時一起算出相關項目的工程量。如:在電氣中算管的時候可以算出相關配線的量;在噴淋、暖通中算管的時候可以同時算出管件刷油漆的量。
【軟件模塊劃分】
軟件劃分四大模塊—電氣工程、消防工程、給排水工程、暖通工程。可以全面計算安裝工程中所有構件的工程量。
【工程量計算數據與圖紙的關聯和定位,方便核查與對量】
1、測量圖元定位到工程量:在選擇狀態下選中測量圖形后,相關數據呈亮度顯示。
2、工程量定位到測量圖元:在數據所在行右鍵選"標記相關圖元"或"只顯示關聯圖元",即可將此數據相關圖元顯示出來。
【強大的提取功能,軟件自動記憶歷史數據和信息】
1、軟件可以將圖紙中設備表的設備名稱一次性提取到軟件中。
2、軟件可以將圖紙中構件的多種標注信息提取到相關欄目中應用。
算王安裝算量軟件無鎖版安裝步驟
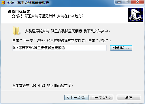
1、在188下載網將報表工具下載下來,并解壓到當前文件夾中,點擊其中的算王安裝算量無鎖版.exe應用程序,進入安裝向導界面,接著點擊下一步。

2、選擇軟件安裝位置界面,188下載網小編建議用戶們安裝在D盤中,選擇好安裝位置點擊下一步。

3、Grid++Report報表工具安裝結束,點擊完成即可。

算王安裝算量軟件無鎖版使用方法
新建工程
第一步 右鍵單擊工程管理器項,選擇菜單上的“新建工程” 如圖:

第二步 在彈出的“新建工程對話框”上 選擇工程類別
第三步 輸入工程名稱
第四步 選擇定額庫,鼠標單擊定額庫路徑編輯框旁邊的按鈕會彈出打開文件對話框,用戶
需要在電腦上找到算王的定額庫文件
注:算王定額庫文件擴展名為“.de35”如:C:工作定額庫相關廣東2006安裝定額.de35
第五步 選擇工程的存儲路徑。
注:工程的存儲路徑為工程文件存儲在電腦上的位置
第六步 單擊“創建”按鈕,完成新建工程

算王安裝算量軟件無鎖版常見問題
問:如何卸載算王安裝算量軟件無鎖版?
答:方法一:安裝并打開電腦管家軟件,選擇進入軟件管理選項,點擊卸載選項,在列表中找到算王安裝算量軟件無鎖版軟件,點擊卸載即可

方法二:安裝并打開360軟件管家,在卸載選項的列表中找到算王安裝算量軟件無鎖版軟件,點擊卸載即可

同類軟件對比
魯班算量是一個專業輔助建模算量工作人員打造的一款算量輔助軟件,可以為用戶提供強大的輔助服務,擁有獨家的建模技術,可以在AutoCAD上為您快速建模,還可以智能計算模板,為您自動生成數據報表。此外,魯班算量官方免費版還擁有AutoCAD 強大的圖形功能,廣泛適用于建設方、承包方、審價方工程造價人員工程量的計算。
華宇算量是一款基于EXCEL編輯和計算功能開發的一體化算量工具,以構件為單位,純數值輸入,無需繪圖,模擬手工計算并自動生成計算式報表,極為簡單、易操作。
算王安裝算量軟件無鎖版更新日志
測量數據時候如果檢測不到加密鎖,軟件會自動提示(防止數據由于檢測不到鎖造成數據不準)。
-完善了組合數數量功能,防止出現重復數數量的情況。
-新建工程對話框中定額庫目錄非必選項。
-新建工程時候工程目錄默認為D盤(防止工程丟失)。
-數據窗口的查找功能找到的數據行顏色標識由藍色改成橙色。
-數據添加頁上增加一個按鈕,用來清空所有項,包括相關項的勾選(方便輸入數據)。
-完善了圓弧連接功能(快捷鍵J)。
-增加設置數據行顏色功能及擦除數據行顏色功能(通過顏色做標識直觀)。
-解決了加鎖后描述圖元還能被選中的問題。
-匯總表設置完過濾項,查找數據來源后,切換回匯總表時候過濾項保持查找數據來源時的勾選狀態。
-匯總表的明細窗口中,可以修改用途項,通過這里修改可以實現在匯總表對爭議數據做文字描述。
小編推薦:算王安裝算量軟件無鎖版不需要安裝CAD軟件就可以導入圖紙算量,并且可以根據數據查找圖紙來源。在經歷了那么多年的更新與優化,算王安裝算量軟件無鎖版變得更加人性化,也更加的具有科技感,強烈推薦給大家,歡迎下載。




多米來建材陶瓷進銷存管理軟件
Crystal Xcelsius(水晶易表)
南方GPS工具箱
湘財金禾增強版
博卡S3美容美發管理系統
淘寶賣家版